Assemblies View
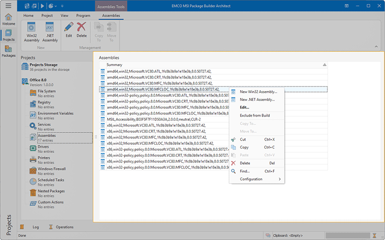
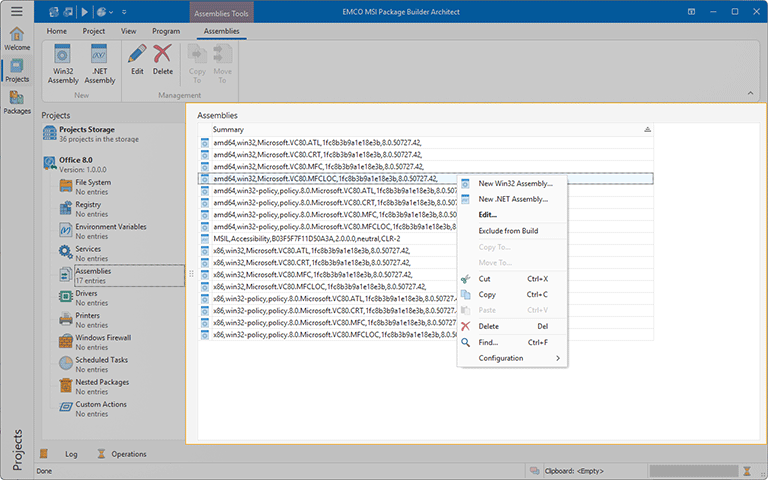
The Assemblies view is displayed within the main program area when the Assemblies node of any project is selected in the Projects view. This view is used to configure a set of side-by-side .NET and/or Win32 assemblies that are installed by the generated deployment package Pic 1.
This view is used to configure a set of side-by-side .NET and/or Win32 assemblies that are installed by the generated deployment package.
MSIX/AppX packages do not support side-by-side assemblies deployment, so, when generated, those changes are included into MSI deployment packages only.
The assemblies are displayed in form of a table, where each row represents a single assembly. The icon next to every assembly is used to describe of the assembly's type and state. The state icons are provided to help you understand what is currently happening in the program. You can always see if the item is being processed now by some operation or not and if there are any problems.
Below is the list of icons used to represent the item type and state:
| 
 | - | a .NET assembly; | 
| 
 | - | a Win32 assembly; | 
| 
 | - | an assembly is excluded from the build. | 
As for the problematic situations, the following overlays are used:
| 
 | - | an assembly item containing errors that should be resolved before creating a deployment package; | 
| 
 | - | an assembly item contains missing links. | 
The actions for adding new assemblies, editing and deleting existing ones and others are available in the Assemblies view pop-up menu and on the contextual Assemblies Ribbon page.
Functions Overview
| Assemblies Management | From the Assemblies view, you can add, edit and delete the .NET and/or Win32 side-by-side assemblies to be installed by a generated deployment package. To add a new assembly, you can either choose the New Win32 Assembly/New .NET Assembly item from the pop-up menu, or press the Win32 Assembly/.NET Assembly button from the New group on the contextual Assemblies Ribbon page and on the Project Ribbon page. The Edit item from the pop-up menu, as well as the Edit button from the Management group on the contextual Assemblies Ribbon page can be used to change the selected assembly, and to delete any assembly, you can use the Delete items. | 
| Copy/Move | You can easily copy and/or move the .NET and/or Win32 side-by-side assemblies to be installed by a generated deployment package from the Assemblies view to another project. You can use the drag/drop and copy/paste techniques as well as the Cut, Copy and Paste menu items to reach the goal. It is also possible to use the Copy To and Move To items available both in the pop-up menu and on the contextual Assemblies Ribbon page to perform copy/move immediately choosing a target project in a dialog. | 
| Search | Within the Assemblies view, you can execute a search for specific assembly using the Find item from the pop-up menu. | 
For detailed information on the side-by-side assemblies and their management process, refer to the Side-by-side Assemblies Deployment section of this document.





